HANDLEIDING INFRACAD |
|
Gegevens exporteren
Druk op de knop [Exporteren] om alle beschikbare gegevens, zoals genoemd bij Scanresultaten, te exporteren. Het exportbestand in XML formaat is uitstekend geschikt om te worden ingelezen in ERP-software en calculatieprogramma's.
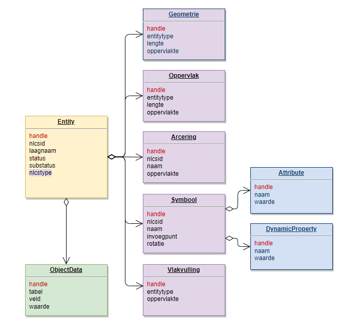
Bestand opslaan Met behulp van een "Oplaan als" scherm kunt de locatie van het doelbestand kiezen en het bestand opslaan als een XML bestand of een GeoJSON bestand. De doelmap blijft daarna bewaard, zodat deze bij een volgende export opnieuw wordt geopend. Inhoud van het XML bestand Het XML bestand bevat zowel de definitie van de DataSet als alle gegevens uit de tekening. De volgende tabellen zijn in de DataSet aanwezig:
Het veld "handle" (de Handle van een Entity in de tekening) komt in alle tabellen voor en is de verbindende schakel tussen alle tabellen.
De tabel Entity bevat alle unieke Handles. Het veld "nlcstype" in de tabel Entity zorgt voor de relatie met de paarse tabellen. In de paarse tabellen zijn de Handles ook uniek. Alleen handles van het "nlcstype" Symbool komen in de blauwe tabellen voor De tabel Objectdata kan van alle Handles gegevens bevatten.
Inhoud van het GeoJSON bestand Het GeoJSON bestand bevat alle geselecteerde geometrie (punten, lijnen, vlakken) en de bijbehorende NLCS Object Data. Bij de export wordt ook de NLCS laagnaam, symboolnaam en arceringnaam toegevoegd aan elk object. In het GIS programma waar het bestand vervolgens in wordt gelezen, kan deze data weer worden teruggevonden.
|
||
|
InfraCAD v8.4 |
Copyright © 2026 ARKANCE |
|
.png)
.png)